🚀 Projects Portfolio
A curated collection of projects spanning data engineering, analytics platforms, cloud architectures, and full-stack applications.
I focus on production-oriented design: scalability, reliability, observability, and clear data modeling — from real-time streaming systems to serverless pipelines and interactive data products.
📈 Data Platform for Detecting Trading Trends in Financial Tick Data
Apache Flink · Kafka · InfluxDB · Grafana · Python · Java · Docker
Impact:
Real-time analytics on high-volume financial tick data, generating trend indicators and trading signals in seconds instead of hours.
What I built
- Stream ingestion using Apache Kafka with event-time processing.
- Low-latency analytics and windowed computations in Apache Flink.
- Time-series persistence in InfluxDB for fast queries and retention control.
- Interactive Grafana dashboards for monitoring trends and indicators.

🔗 Links:
GitHub ·
Technical Report
☁️ Serverless AWS Data Pipeline Architecture
AWS CDK · Lambda · Glue · Step Functions · S3 · Athena · Python · SQL
Impact:
Fully serverless analytics pipeline with automatic scaling, fault tolerance, and pay-per-use cost efficiency.
What I built
- Infrastructure as Code using AWS CDK.
- Event-driven ingestion and validation with AWS Lambda.
- Data transformation via AWS Glue, orchestrated by Step Functions.
- Analytics and reporting using Amazon Athena over S3 data lakes.
🖼️ Architecture
🔗 Links:
GitHub
📦 Parcel Delivery Quality Data Pipeline
Azure Databricks · Delta Lake · Delta CDF · Apache Spark · Python · Medallion Architecture
Impact:
Scalable, incremental analytics pipeline enabling reliable KPI reporting for parcel delivery quality monitoring.
What I built
- End-to-end data pipeline using Bronze–Silver–Gold architecture.
- Incremental data processing with Delta Change Data Feed (CDF).
- Optimized Gold-layer tables for performance and analytical workloads.
- Checkpointing and fault-tolerant Spark jobs on Azure Databricks.
🔗 Links:
GitHub
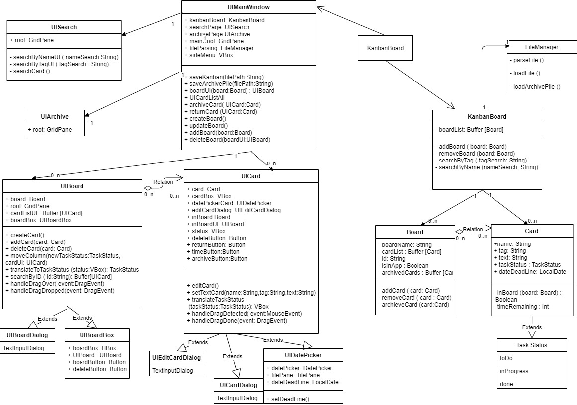
🗂️ Kanban Board Application
Scala · ScalaFX · UML · Unit Testing · JSON · Git
Impact:
Desktop task-management application inspired by Kanban principles for visual workflow tracking.
What I built
- Kanban board UI using ScalaFX.
- Task state management with persistent JSON storage.
- UML-driven design and unit-tested core logic.
- Emphasis on usability and real-time task updates.
🖼️ UI Preview 
🖼️ UML Design 
🔗 Links:
GitHub
🌍 Climate Change Communication Website
Python · Data Analysis · Visualization · Dash · Heroku
Impact:
Interactive data product communicating greenhouse gas emission trends to Nordic audiences.
What I built
- Data exploration and cleaning of global emissions datasets.
- Interactive visualizations showing GDP per capita vs CO₂ emissions.
- Dash-based web application deployed on Heroku.
- Collaboration in a 5-person team as part of a university data science project.
🖼️ Visualization 
🔗 Links:
Live Website
🧠 Quiz Application (Full-Stack Web App)
JavaScript · HTML · CSS · Deno · Oak · PostgreSQL · Heroku
Impact:
Three-tier web application for creating and answering multiple-choice quizzes via UI and API.
What I built
- REST API using Deno + Oak.
- PostgreSQL-backed persistence layer.
- Client-side UI for quiz creation and participation.
- Deployed full stack on Heroku.
🖼️ Application UI 
🔗 Links:
GitHub ·
Live Website
💉 Vaccination Database Design
SQL · Python · UML · Data Normalization · Relational Databases
Impact:
Normalized relational database system for managing vaccination, patient, and doctor records.
What I built
- Conceptual and logical design using UML.
- Data normalization and schema optimization.
- Data ingestion and transformation with Python.
- Team collaboration (4 members) for database design and implementation.
🖼️ Database Design 
🔗 Links:
GitHub
🧬 Machine Learning for Personalized Treatment Decision-Making
Causal Inference · Reinforcement Learning · Healthcare Analytics · Research
Impact:
Bachelor’s thesis analyzing machine-learning approaches for personalized and dynamic treatment strategies in healthcare.
Focus
- Individualized Treatment Effect (ITE) estimation via causal inference.
- Reinforcement learning for optimal dynamic treatment regimes.
- Comparison of objectives, data sources, evaluation methods, and limitations.
- Discussion on interpretability, trust, and hybrid causal-RL approaches.
📄 Thesis:
PDF on Google Drive
📫 Contact
If you’d like to discuss any of these projects, collaboration opportunities, or research ideas, feel free to reach out.
